
ABAP Development for Sales and Distribution in SAP
Exits, BAdIs, and Enhancements
- 260 pages
- English
- ePUB (mobile friendly)
- Available on iOS & Android
About this book
This book explains solutions to the most common enhancement scenarios in SD, and provides insight on how to implement light and flexible enhancements. You'll follow along with specific examples of when the standard SD system doesn't meet business requirements, including sales orders and billing, and understand how to find the right enhancement and implement the solution. Learning about ABAP development for Sales and Distribution in SAP has never been so practical—jump in with a book that explains the whys and hows! 1. No-Nonsense Enhancement Advice Understand when enhancements should be used, and what impacts they'll have on your SAP system in the short and long term. 2. What Enhancement Will Work? There is no "best" enhancement—learn how to compare the pros and cons of different enhancement methods and understand how they can tailor your standard SD functionality. 3. Detailed Scenarios See specific examples that illustrate where enhancements are necessary, then how to find and implement custom enhancements to meet a company's specific SD needs. 4. Practical SD Topics Sales order processing, delivery processing, and billing: Find enhancement scenarios and solutions in the book by these common topics. 5. Comprehensive Appendices Find detailed listings of BAdIs and exits for sales orders, delivery, invoicing, transport documents, and more, as well as complete coding examples.
Highlights:
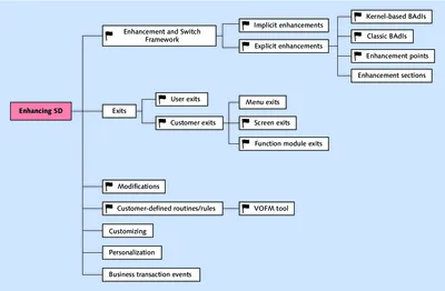
- Explicit and implicit enhancements
- Persistent objects and classes
- Enhancement and Switch Framework
- Enterprise services
- VOFM routines
- Repository Infosystem
- Validations
- Remote function calls (RFC)
- Customer-defined routines
- KPI reporting
Frequently asked questions
- Essential is ideal for learners and professionals who enjoy exploring a wide range of subjects. Access the Essential Library with 800,000+ trusted titles and best-sellers across business, personal growth, and the humanities. Includes unlimited reading time and Standard Read Aloud voice.
- Complete: Perfect for advanced learners and researchers needing full, unrestricted access. Unlock 1.4M+ books across hundreds of subjects, including academic and specialized titles. The Complete Plan also includes advanced features like Premium Read Aloud and Research Assistant.
Please note we cannot support devices running on iOS 13 and Android 7 or earlier. Learn more about using the app.
Information
1 Introduction to Enhancements in Sales and Distribution
- Stability
- Cost efficiency
- Upgradability
- Leveraging best practices
- Could SAP standard functionality solve your problem?
- Have you searched SAP Marketplace (http://service.sap.com) for SAP Notes, which might help you with your problem?
- Can the same be achieved using Customizing?
- Is there already an existing customization object, in which the envisaged change could be incorporated?
- Have you discussed the problem with functional consultants and other team members?
1.1 Enhancing Standard SD Functionality

1.1.1 Exits
- Developed objects do not affect standard coding and are held separately, in their own customer namespace.
- During an upgrade project, most exits remain and do not affect the upgraded system (there are some exceptions, see the comparison tables in Section 1.4 of this chapter for details).
Table of contents
- Notes on Usage and on the Screen Presentation
- Table of Contents
- Dear Reader
- Preface
- 1 Introduction to Enhancements in Sales and Distribution
- PART I Enhancements in Sales Order Processing
- 2 Validating Sales Order Data
- 3 Capturing and Saving Additional Data Fields in Sales Order Processing
- 4 Creating an SAP CRM Activity after SD Order Billing
- 5 Filtering Pricing Data within a Web Service
- 6 Using a Custom Field in SD Pricing
- PART II Enhancements in Delivery Processing
- 7 Setting a Delivery Block on the Header Level
- 8 Using a BAdI to Keep Track of Delivery KPIs
- 9 Using a Customer Exit to Enhance the Outbound Delivery Monitor
- PART III Enhancements in Billing
- 10 Invoice Splitting Using a VOFM Routine
- 11 Changing Invoice Reference and Numbering Range during Document Creation
- PART IV Conclusion
- 12 Finding the Right Enhancement Technique
- 13 Future Outlook
- A Exits and BAdIs in Sales and Distribution
- B Code Listing for Class ZCL_SURVEY
- C The Author
- Index
- Service Pages
- Legal Notes